В системе можно настроить порядок ведомостей один раз и больше к этому не возвращаться, объединить чертежи исходного и проектного состояния в одном томе, а штампы добавить на все ключевые листы — от условных обозначений до схем и чертежей знаков индивидуального проектирования.
Больше никакой ручной сортировки отчётов перед сдачей проекта. Задайте порядок выгрузки ведомостей один раз — и все проекты по вашему шаблону будут формироваться в нужной последовательности.
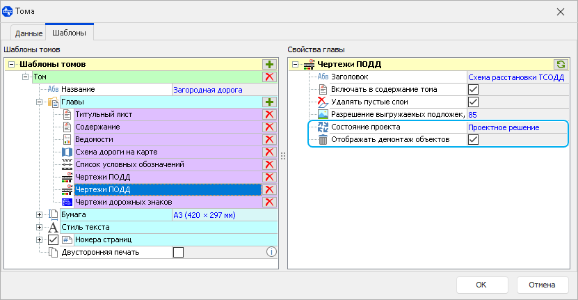
В мастере томов можно выбирать, в каком состоянии формировать чертежи ПОДД: исходном или проектном. Нужно показать оба варианта? Добавьте две главы с разными состояниями.
Штампы можно добавлять не только на основные чертежи, но и на лист условных обозначений, схему дороги на карте и чертежи знаков индивидуального проектирования.
Выбирайте готовый штамп в свойствах главы или создайте свой в редакторе штампов. Заполнять данные удобно прямо в мастере томов.